Outils d'automatisation de tests d'interfaces web
Selenium : Cubic-Test
Présentation
Cubic-Test est un plugin Eclipse permettant d'utiliser selenium d'une nouvelle manière.
Une fois installé, Cubic test nous permet de créer un nouveau Cubic Test Project
Voici comment se présente ce projet :

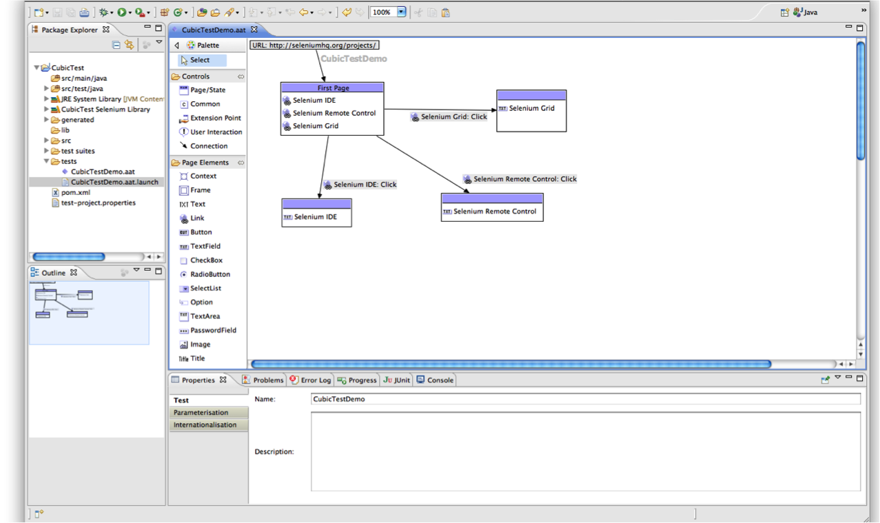
Les repertoires test suite et tests contiennent les fichiers .aat. Ces fichiers sont des représentations graphique de l'éxecution des tests. Plus précisement ils permettent une représentation arborescente de l'interface web testée.
Cubic-Test est en fait principalement une surcouche graphique de représentation des tests.
Construction des tests
Cubic-Test permet d'enregistrer des tests directement depuis la navigation dans le navigateur firefox de la même manière que Selenium-IDE. Pour cela il suffit de lancer la commande Run as et de choisir l'option Record Test with Selenium
Il est également possible de construire les tests à la main en utilisant la palette. La palette se décompose en deux parties :
- Les controls sont définissent les pages ainsi que les interractions de l'utilisateurs entres les pages.
- Les Pages Elements sont tous les contenus possibles des pages
Conclusion
Cubic-Test permet de développer, enregistrer et éxécuter des tests développés en Java ou en php. Cubic-Test permet donc de bénéficier de toutes les fonctionnalités de Selenium IDE, Core et Selenium Remote Control tout en ajoutant une surcouche graphique permettant de mieux appréhender les tests ainsi que les suites de tests.
Watir? (prélude)
En effectuant un clic droit dans un Cubic Test Project nous pouvons observer la présence de Watir :
