Présentation de Visual Paradigm for UML
Visual Paradigm for UML
L'interface graphique
Dans la plupart des logiciels de modélisation UML, l'interface graphique oscille entre gênante et freinante, dans le sens où l'on passe plus de temps à chercher une fonctionnalité ou un panneau de configuration qu'à réellement travailler sur la modélisation en elle même. L'interface graphique doit faciliter la manipulation des fonctionnalité du logiciel, idéalement s'adapter à la façon de travailler de la personne qui l'utilise. Visual Paradigm a cherché à aller dans cette direction en rendant l'interface graphique intuitive, agréable à utiliser et améliorant globalement l'expérience utilisateur.
Nombreux points d'entrée
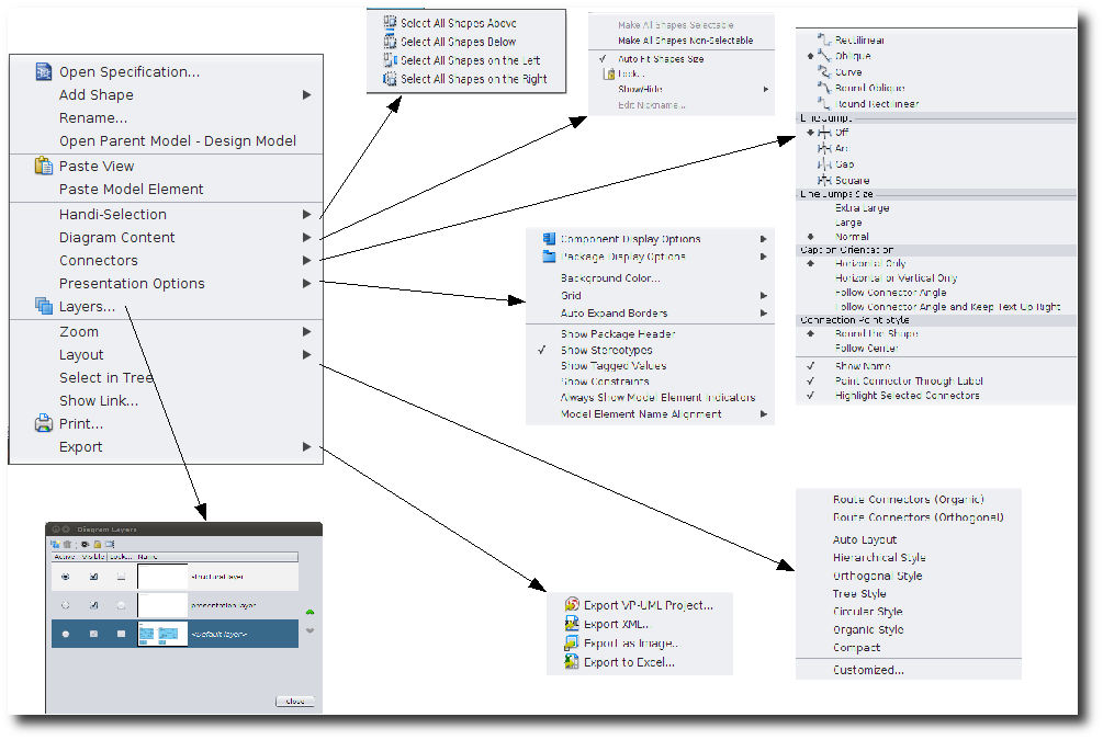
Chaque fonctionnalité de Visual Paradigm for UML est accessible de plusieurs façon. En générale, celle-ci est accessible dans les menu déroulant se situant classiquement en haut de la fenêtre. On peut également y accéder par le clic droit qui a l'avantage d'être contextuel et de ne présenter que les fonctionnalités en rapport avec l'objet cliqué. Enfin on pourra se servir de l'interface qui apparait lorsque l'on sélectionne un élément du diagramme qui permet également d'accéder à ces fonctionnalités.

Centrée sur les ressources


L'intérêt de ce type d'interface est de permettre à l'utilisateur de rester concentrer sur ce qu'il est en train de modéliser en lui donnant accès à tout un tas de fonctionnalités directement en cliquant sur un éléments d'un diagramme. Une petite barre de menu apparait alors, permettant d'accéder aux fonctionnalités relatives à l'élément cliqué. De la même façon, si l'on sélectionne plusieurs éléments, on va avoir accès à des fonctionnalité de groupement, d'alignement et de répartition.
Utilisation des mouvements de la sourie
Toujours dans cette optique de facilité l'utilisation du logiciel et d'améliorer l'expérience utilisateur, il existe la possibilité de créer des objets graphique en réalisant des gestes avec la sourie, permettant ainsi de se passer totalement de l'interface graphique puisque l'on se servira d'un geste de la sourie pour créer un élément ou une relation. Le but ici est de réserver l'utilisation des menus à de rares fonctionnalités qui n'on pas de rapport direct avec la modélisation. On restera ainsi concentré sur la modélisation proprement dite sans perdre de temps en navigation dans les menus à la recherche d'une fonctionnalité.
