jOpenDocument
Diagramme de classes
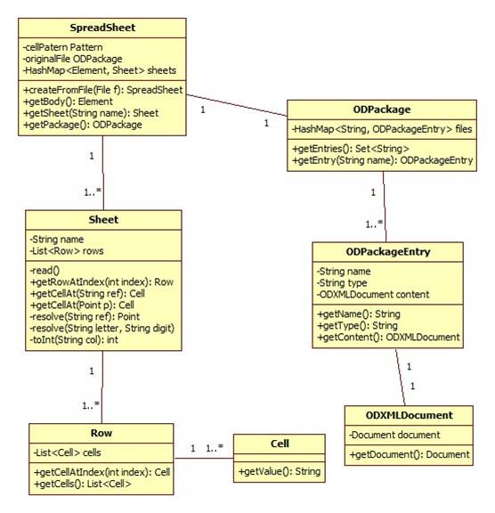
Présentation
La librairie est composée de nombreuses classes JAVA, mais 7 sont vraiment très importantes pour le bon fonctionnement de la librairie.
Voici le diagramme des principales classes :

SpreadSheet.java
C'est la classe principale de la librairie, elle représente le document OpenDocument et permet d'accéder à tous ses éléments.
Elle possède des références vers les différentes balises importantes d'un document, par exemple on retrouve une liste d'onglets.
Voici le moyen d'ouvrir une archive ZIP en java, puis d'en extraire les fichiers :



ODPackage.java
Cette classe représente la liste des fichiers contenus dans l'archive, on voit effectivement une map qui allie pour un nom de fichier un ODPackageEntry.
ODPackageEntry.java
Cette classe représente un fichier contenu dans l'archive.
ODXMLDocument.java
Cette classe représente le fichier proprement dit dans l'archive, c'est en fait un Document au sens jDom, c'est à dire que l'objet Document pointe vers la balise root du fichier.
Sheet.java
Cette classe représente un onglet dans une feuille de calcul, elle pointe donc vers la balise SpreadSheet de l'onglet.
Row.java
Cette classe représente une ligne dans l'onglet d'une feuille de calcul.
Cell.java
Cette classe représente une cellule dans une ligne, elle possède simplement la valeur de la cellule.