Infrastructure d'un datacentre et relocalisation
Relocalisation d'équipements informatiques
Introduction
Parfois, déplacer ses équipements informatiques d'un datacentre vers un autre pour différentes raisons (fermeture d'un datacentre et ouverture d'un nouveau, puissance électrique maximale atteinte, etc...). Cette étape de déménagement correspond au terme de relocalisation.
Déménager un datacentre est un projet complexe qui va bien au-delà de la simple déconnexion-reconnexion du matériel. C'est un projet stratégique dont la réussite impacte l'activité de l'entreprise. Les erreurs engendrent des conséquences désastreuses pour l'activité: perte de données, endommagement de matériel ou encore indisponibilité des applications. Tout cela mène à une baisse de la productivité pour une entreprise et une possible perte de chiffre d'affaires ou de clients.
Points à considérer
La relocalisation n'est pas un sujet très dense. Elle consiste en un déménagement de biens informatiques, quelque soit l'équipement (serveur, mainframe, application, firewall, etc...). La difficulté du projet consiste à réaliser le déménagement sans engendrer un arrêt de service (ou du moins, le moins possible). Une banque par exemple, dont l'activité repose essentiellement sur son infrastructure informatique, refusera tout arrêt de ses applications de traitement bancaire. Un arrêt de même quelques minutes pourraient avoir de lourdes conséquences.
Il est important de noter que tout équipement informatique peut être éligible à un déménagement. Aussi bien les serveurs (physiques et logiques), que les mainframes, base de données, applications, firewalls, switchs/routeurs ou encore stockage de données. Lors d'un projet de relocalisation, il faut donc établir un périmètre précis.
De même, pour qu'une relocalisation ait le plus de chances de succès, il faut établir un inventaire très précis de l'ensemble des équipements et applications à déplacer. Une cartographie précise permet ainsi de lister l'ensemble des équipements et applications à déménager et établir des liens entre applications. En effet, certaines applications sont fortement liées, simplement par le fait qu'elles sont mutualisées (hébergées sur le même équipement), qu'elles communiquent entre elles ou qu'elles correspondent à un même domaine fonctionnel. Ces liens permettent ensuite d'établir des "lots" d'applications et équipements qui seront déménagés ensemble, un lot à la fois.
Il existe deux types de déplacements:
- le move physique: correspond à un déplacement du matériel du site d'origine vers la destination. Les équipements sont mis en arrêt, déconnectés et acheminés jusqu'à destination. Une fois sur place, ils sont de nouveau connectés et relancés. Ce move correspond à la relocalisation basique et entraine une interruption de service.
- le move logique: les équipements ne sont pas déplacés. Seuls les systèmes, applications et données sont acheminés du site d'origine vers la destination par le biais d'une liaison internet. Ce déménagement se fait de manière quasi-transparente et entraîne peu ou pas d'interruption de service.
Exemple simple de relocalisation de serveurs
Pour illustrer le problème de relocalisation, nous allons imaginer qu'on souhaite déplacer des serveurs avec leurs applications d'un datacentre vers un autre. On définit tout d'abord les méthodes de déplacement de serveurs:
- P2V - Physical to Virtual: transformation d'un serveur physique en machine virtuelle (VM) et transfert du nouveau serveur logique jusqu'à destination
- V2V - Virtual to Virtual: transfert d'une VM jusqu'à destination
- V2P - Virtual to Physical: transfert d'une VM jusqu'à destination et sera ensuite transformée en serveur physique
- P2P - Physical to Physical: déplacement d'un serveur physique jusqu'à destination
On suppose que les lots d'applications et serveurs ont déjà été définis. Pour déplacer nos serveurs et applications, on imagine qu'on utilise la méthode P2V. On va donc déplacer notre serveur (de base physique) et nos applications en réalisant une transformation en machine virtuelle. Cette VM est ensuite transférée par le biais d'une liaison internet jusqu'au site destination. Pour réaliser ces actions, on peut compter sur des outils comme Vmware vMotion ou encore Platespin Migrate. On choisit d'utiliser Platespin Migrate, qui repose sur l'utilisation temporaire d'un serveur Platespin pour superviser l'ensemble des démarches

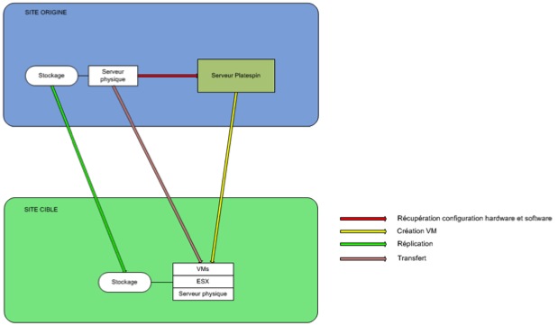
Relocalisation de serveur avec Platespin Migrate
L'outil va tout d'abord réaliser une réplication des données contenues sur le serveur vers le serveur d'accueil du site distant. Par la suite, il récupère les informations système liées au serveur physique à déplacer. Il crée ensuite la machine virtuelle correspondante sur le site distant. Une fois ces actions réalisées, il transfert l'intégralité du serveur physique original vers la machine virtuelle située sur le site distant par le biais d'internet. Une fois le transfert terminé, l'ancien serveur physique peut être déconnecté et la nouvelle machine virtuelle activée pour reprendre l'activité associée. Il n'y a donc eu aucune interruption de service. Il a cependant fallu consommer de la bande passante pour réaliser ce transfert, en plus de la bande passante habituellement utilisée pour fournir les services habituels du datacentre.